容器化部署 WAN2.2 5B 模型
1 部署步骤
Section titled “1 部署步骤”1.1 访问共绩算力控制台 https://console.suanli.cn,点击新增部署。
Section titled “1.1 访问共绩算力控制台 https://console.suanli.cn,点击新增部署。”
1.2 基于自身需要进行配置,参考配置为单卡 4090 和 1 个节点(初次使用进行调试)。
Section titled “1.2 基于自身需要进行配置,参考配置为单卡 4090 和 1 个节点(初次使用进行调试)。”
1.3 选择相应预制镜像
Section titled “1.3 选择相应预制镜像”
1.4 点击部署服务,耐心等待节点拉取镜像并启动。
Section titled “1.4 点击部署服务,耐心等待节点拉取镜像并启动。”
1.5 节点启动后,你所在“任务详情页”中看到的内容可能如下:
Section titled “1.5 节点启动后,你所在“任务详情页”中看到的内容可能如下:”
1.6 我们可以点击快速访问下方“8188”端口的链接,测试 comfyui 部署情况
Section titled “1.6 我们可以点击快速访问下方“8188”端口的链接,测试 comfyui 部署情况”系统会自动分配一个可公网访问的域名,点击 8188 端口的链接。接下来我们即可自由地通过使用工作流在 comfyui 中使用 WAN2.2 模型进行图像生成。
我们进入 8188 端口的 web ui 界面,选择左侧的“工作流“菜单,找到名为”wan2.2_i2v_workflow.json“的工作流文件,鼠标双击进行插入。
随后,我们可以看到工作流已经被正常载入 ComfyUI 了。这是一个图生视频的工作流,我们可以找到图像上传节点上传图片
接下来,我们找到 prompt(提示词)的填写节点,输入生成视频的不同维度的提示词(支持中文)
例如:
a cute anime girl with fennec ears and a fluffy tail walking in a beautiful field
点击运行
稍等片刻,即可在后方的“保存图像”节点看到基于我们的图片和提示词生成的视频。
可以看到,视频的流畅度较好,分辨率高。
右键点击视频,选择“Save Image”即可保存。
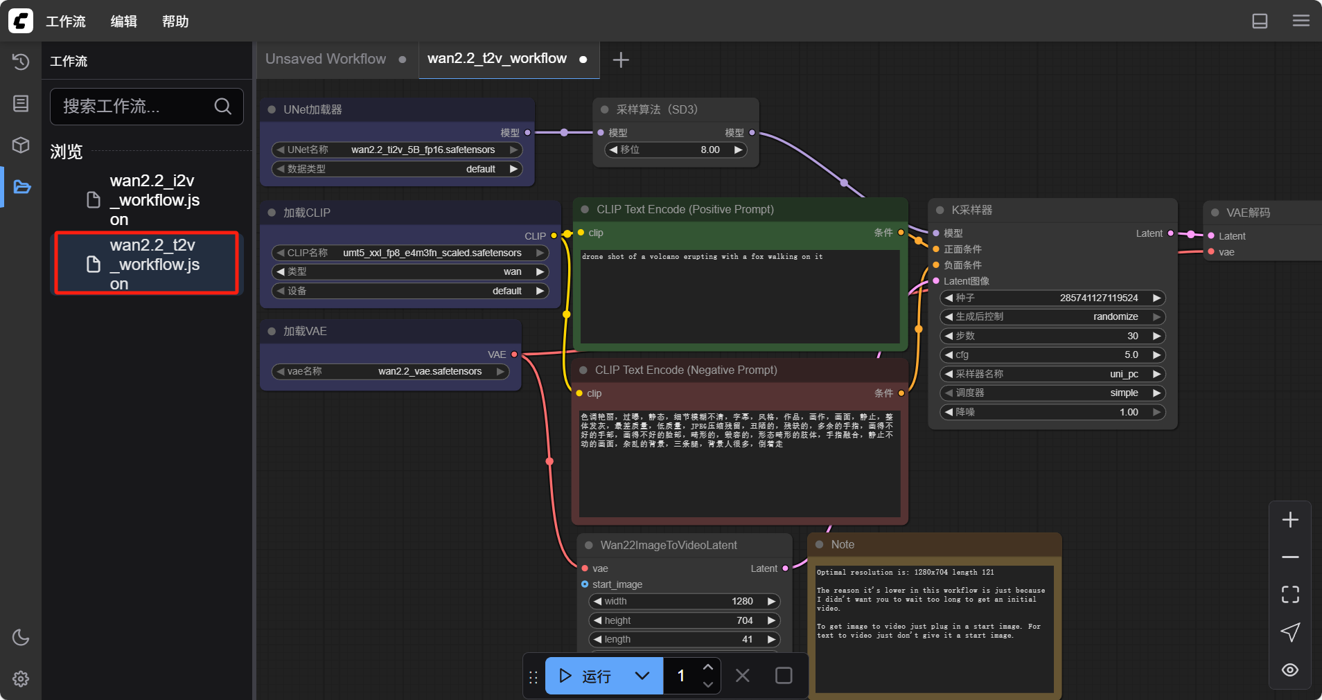
同时,WAN2.2 也支持文生视频。选择左侧的“工作流“菜单,找到名为”wan2.2_t2v_workflow.json“的工作流文件,鼠标双击进行插入。
接下来,我们找到 prompt(提示词)的填写节点,输入生成视频的不同维度的提示词
可参考 提⽰词=主体(主体描述)+ 场景(场景描述)+ 运动(运动描述)+ 美学控制 + 风格化 的模式输入
例如
⽕光,过肩镜头⻆度拍摄,⼀个穿着⽩⾊衬衫和棕⾊背⼼的男⼈站在壁炉前,看着镜头右边的⼀个⼈。
点击运行
右键点击视频,选择“Save Image”即可保存。